Menu, Profil, droits d'accès
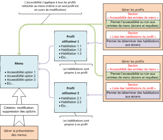
La gestion des droits d'accès englobe les accessibilités aux entrées de menu et les habilitations.

Il y a une différence non négligeable entre les accessibilités et les habilitations. L'exemple suivant en donne l'explication :
Les "Techniciens chefs de groupe" et les "Techniciens de secteur" sont rattachés au même menu "BUREAU MOBILE". Or, les "Techniciens de secteur" ne doivent pas accéder à la requête générique "Consulter les articles demandés en intervention", un menu spécifique au profil "Technicien de secteur" doit être créé. Il sera nécessaire de décocher l'accessibilité de leur menu.
Dans le même exemple, si les "Techniciens de secteur" ne doivent pas modifier ou supprimer un CRIT, ce même menu commun sera modifié au niveau de l'habilitation du profil "Technicien de secteur" pour l'écran concerné.