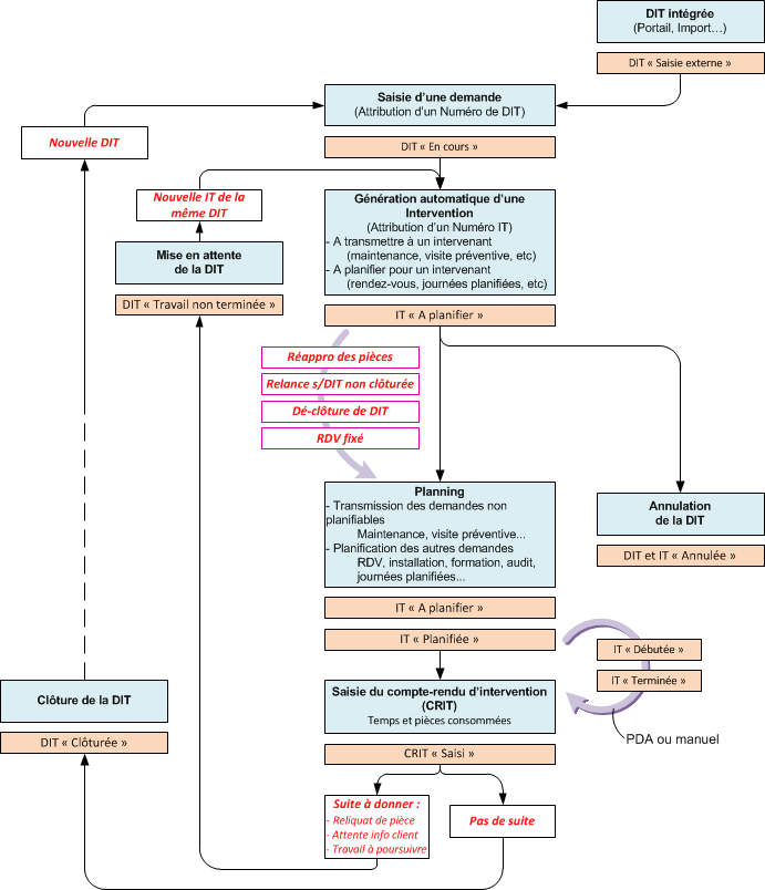
Les Services
Les appels clients pour les demandes d'intervention techniques entraînent une saisie de Demandes d'Intervention Techniques (DIT).
En fonction du contrat des clients (SSC), l'opérateur a connaissance de la couverture de l'intervention.
Ces DITs, sont suivies dans un planning, géré par un dispatcheur.
Suite à leur intervention, les techniciens saisissent des Compte Rendu d'Intervention Technique (CRIT).
Synoptique des Services
